Klarna Integration Guide
Introduction
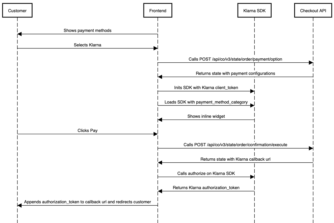
This section covers the client side integration of Klarna payments using the offical Klarna SDK. The flow can be visualized as:

Select Klarna payment method
To select Klarna as the payment method after presenting the available options to the customer, you must call the Select Payment Method endpoint and provide the paymentOptionKey
corresponding to Klarna.
Example Payload:
Example Response:
The initializationData
included in the response is used to initialize and load the Klarna SDK.
Initialize Klarna SDK
Load Klarna inline widget
The Klarna SDK is now fully loaded and in the next step the actual payment can be triggered.
Open Klarna payment widget
This step handles the customer's purchase intent—for example, after they click the Buy button. Since SCAYLE Checkout uses Klarna’s authorization callback flow, the order confirmation must be triggered first.
In this context, the order confirmation does not finalize the order or initiate payment capture. Instead, it is used to retrieve the Klarna callback URL needed to display the Klarna payment widget.
Example request:
Example response:
Afterward, you will call the authorize
method on the Klarna SDK. The SDK’s success callback will return an authorization token, which must be appended as a query parameter named authorizationToken
to the callback URL obtained from the previous order confirmation call.
Next, you must initiate a full-page redirect to this callback URL, now including the authorizationToken
. Once the customer is redirected to this URL, the payment will be captured, the order will be confirmed, and the customer will be forwarded to the order success page.